Транспортные средства
Меню Автостанция - Транспортные средства - Создать
В поле Марка ТС выбираем из справочника марку, если ее нет, то создаем вручную. Нажимаем на кнопку "Создать". В поле наименование, пишем название Марки ТС, после нажимаем "Записать и закрыть".

После создания модели, находим в списке нужную и нажимаем "Выбрать".

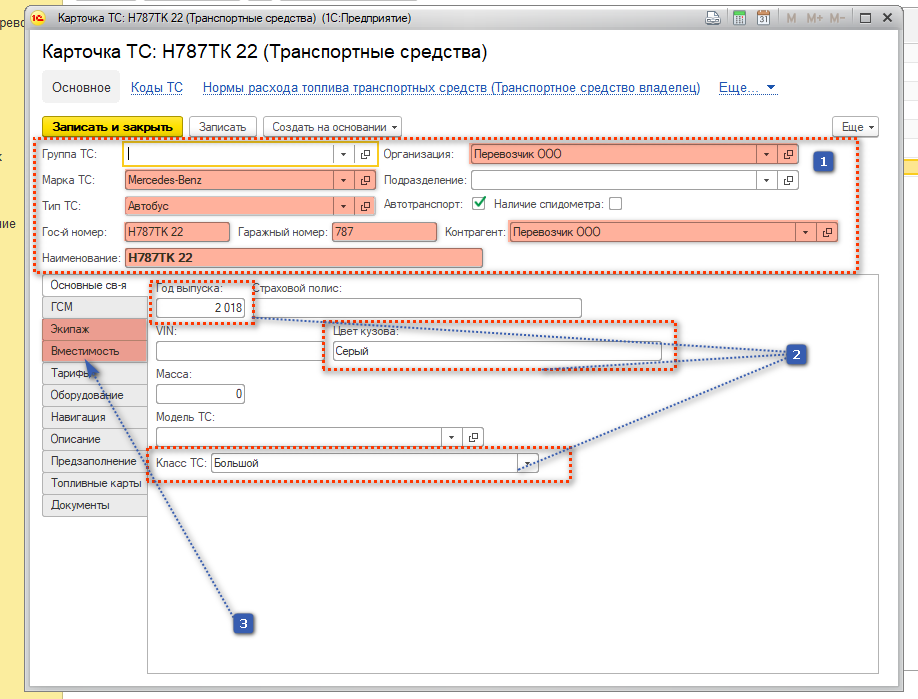
В шапке документа выделенные поля обязательны к заполнению. ВАЖНО: Гос.номер заполняется следующим образом А000АА 00, только таким образом его принимает ЗащитаИнфоТранс.
Данные поля заполняются по желанию, единственное поле Класс ТС заполнять обязательно, если планируете печать "Отчет об осуществлении регулярных перевозок" из программы. Далее переходим ко вкладкам.

Если у вас у водителей есть за ними закрепленное транспортное средство, то можно на вкладке экипаж его сразу прописать.
1. Нажимаем на кнопку "Добавить".
2. Выбираем из списка нужного нам сотрудника, чтобы поиск по сотрудникам был легче, можно установить галку "Показывать только сотрудников".
3. Нажимаем на кнопку "Выбрать".
В дальнейшем когда будете устанавливать автобус на рейс, выбранные водители всегда будут автоматом добавляться. При необходимости можно их будет изменить, допустим водитель заболел и на рейсе поедет другой. Это будет рассмотрено в разделе "Диспетчеризация"

На вкладке вместимость, указываем количество посадочных мест. Нажимаем на кнопку "Создать".
В открывшемся окне выбираем нужный шаблон, если его нет, то нужно создать. Это рассмотрим в следующем раздел "Создание шаблона ТС".
Нажимаем на кнопку "Записать и закрыть".