Изменение или закрытие графика рейса
При изменении с некоторой даты графика движения, закрывается, соответственно, и график в рейсе, с последующим созданием нового. Тогда возможно произвести пересадку пассажиров, билеты которых будут актуальны по новому графику. Закрытие графика так же необходимо осуществить перед закрытием рейса, если рейс совсем прекращает своё существование.
Рассмотрим на примере. Есть рейс Москва АВ - Санкт-Петербург АВ 12:00 с ежедневным графиком движения, расписание формируется автоматически на 30 дней вперед. Сегодня 21 октября, среда. Со следующей недели (с 26 октября) график по эту рейсу становится следующим: вторник и воскресенье. Необходимо закрыть имеющийся ежедневный график и создать новый с датой первого выезда 26 октября.
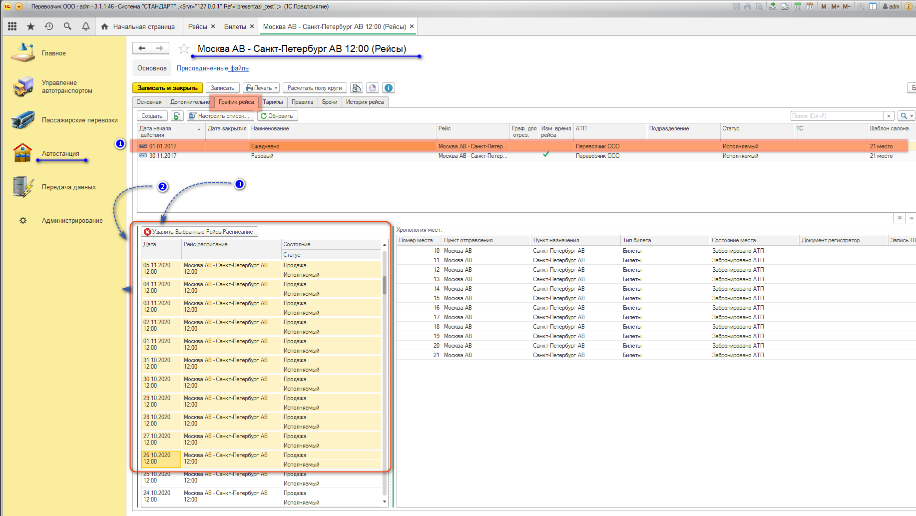
Шаг 1.
В разделе Автостанция зайти в "Рейсы и выбрать нужный рейс. Дальнейшие действия - на вкладке График.
1. Ставим курсор на строку графика, подлежащего закрытию
2. Выделяем диапазон расписаний, подлежащих удалению: от последнего сформированного до даты, с которой данный график перестает действовать (ставим курсор на строку последнего расписания и с помощью стрелок на клавиатуре, зажав клавишу Shift, выбираем нужный диапазон). В примере это с 21.11 по 26.10.
3. Нажатием кнопки "Удалить выбранные РейсыРасписание" удалить строки. Процесс удаления может занять несколько минут.

ВАЖНО: расписания не удаляются, если были на этот день проданы билеты, сделаны бронирования или другие действия с местами.
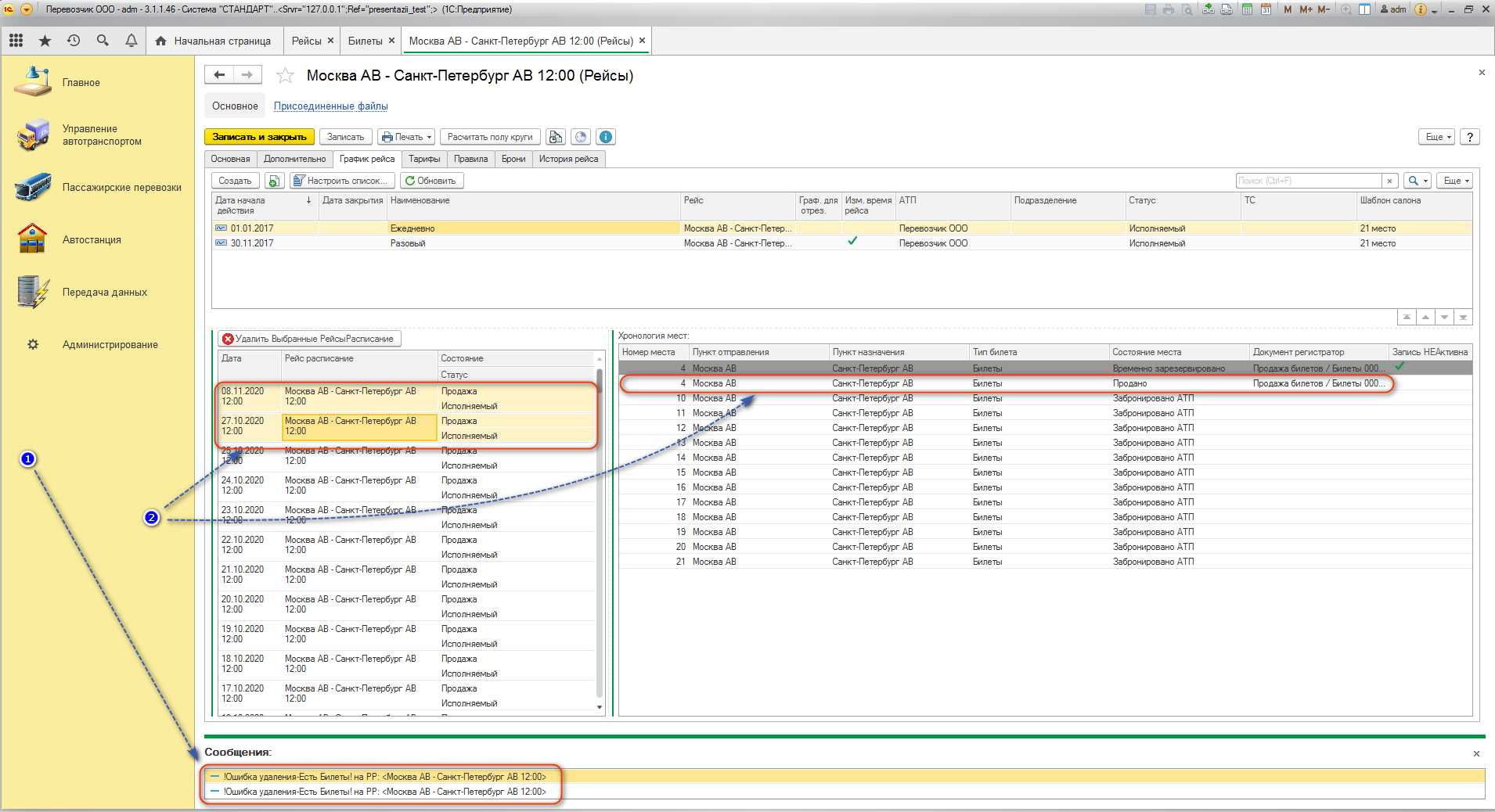
|
На втором рисунке:
1. Сообщение системы "Ошибка удаления: Есть билеты!" - сообщение о расписаниях, на которых имеются действиях с местами (брони и/или продажи)
2. Не удалённые расписания - это и есть дни, по которым есть проданные билеты. Рейсы на эти дни необходимо отменить в диспетчеризации, а пассажиров пересадить после создания расписания нового расписания по новому графику (см. ниже Шаг 4). Если же билеты были проданы на дни, когда расписания по новому графику отсутствует, то следует уведомить пассажиров об отмене рейса и пассажиры смогут вернуть без удержания билеты, обратившись к агентам, где билеты были приобретены.

Шаг 2.
Шаг 3.
Создан новый график "Еженедельно вт вс" и сформировано по нему расписание:

Шаг 4.
Пересадить пассажиров со старого расписания на новое (смотри инструкцию "Пересадка")
Шаг 5.
Теперь старый ежедневный график нужно закрыть С ДАТЫ ПРЕКРАЩЕНИЯ ДЕЙСТВИЯ графика. В примере это 26 октября.
1. Зайти на вкладку "График рейса"
2. Выбрать двойным кликом нужный график
3. На открывшейся панели графика нажать кнопку "Закрыть"
4. Открыть календарь
5. Указать дату, с которой график нужно закрыть.
6. График записать и закрыть.

